Appearance
Sovereign Trust Model
Executive Summary: The "Brain" and "Muscle" Architecture
In traditional cloud security, the service that stores your data usually holds the keys to that data. This creates a "concentration of risk"—if the provider is compromised or subpoenaed, your data is vulnerable.
OpenKCM resolves this by enforcing a strict Separation of Duties. We architecturally separate the Governance Plane (The Brain) from the Execution Plane (The Muscle). This ensures that policy decisions are centralized and auditable, while cryptographic operations are distributed and fast.
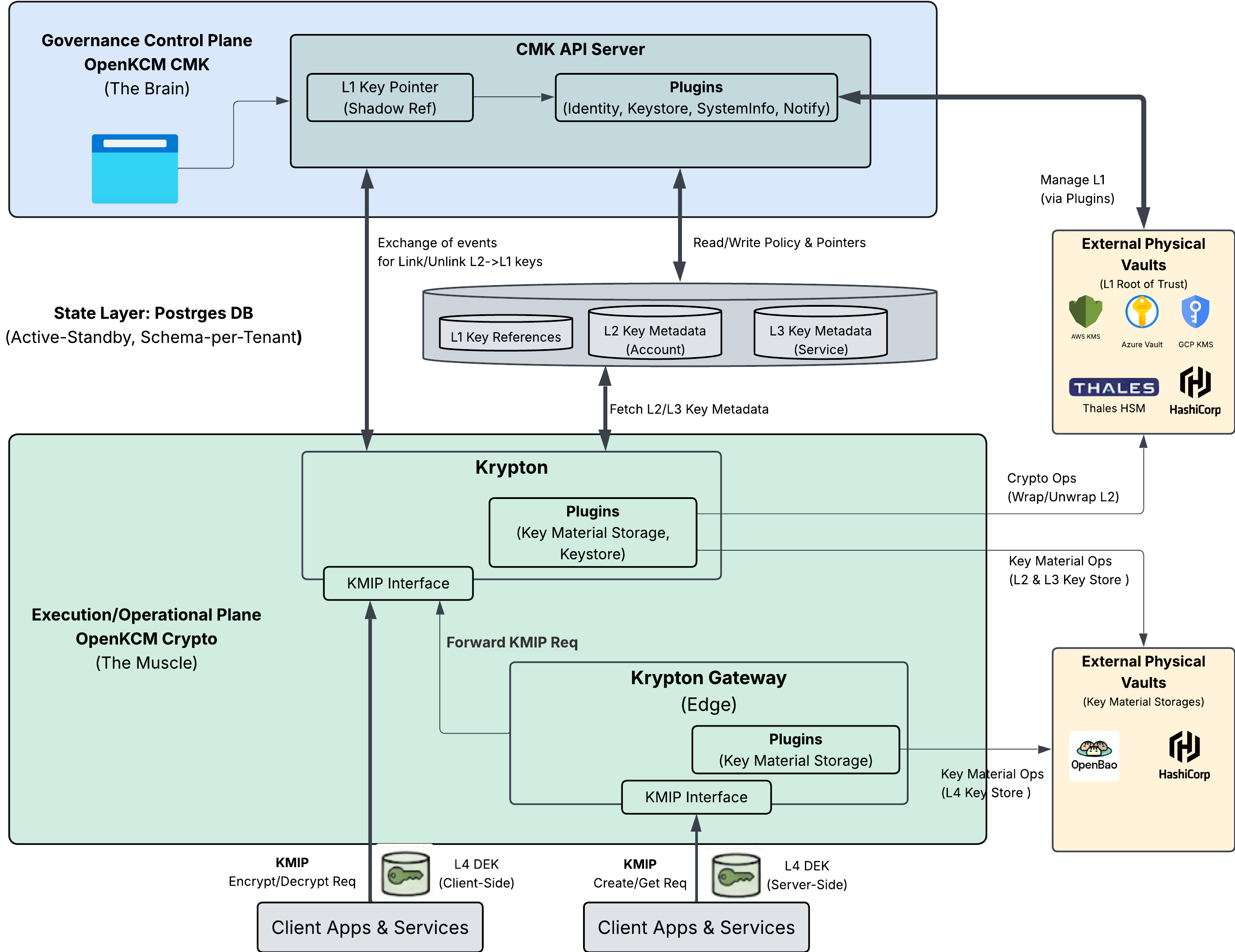
The High-Level Architecture
The diagram below illustrates how OpenKCM isolates governance from execution.

Strategic Components:
The Brain: OpenKCM CMK (Governance Control Plane)
- Role: The Policy Maker. It manages who can access a key, but it never performs encryption itself.
- Business Value: It holds the "Pointer" to your external Hardware Root of Trust (L1). It acts as a Kill Switch. If you delete the pointer here, the entire downstream system stops working instantly.
- Integration: Connects to your corporate Identity Provider (IdP) and outputs audit logs to your SIEM, ensuring compliance visibility.
The Muscle: OpenKCM Crypto / Krypton (Execution Plane)
- Role: The Factory. It performs the heavy lifting of encryption (Wrapping/Unwrapping) using keys temporarily loaded into secure memory.
- Business Value: It is distributed regionally (e.g., US-East, EU-Central). This ensures that data processing happens close to your applications for maximum speed, while strictly adhering to the policies defined by the Brain.
The Edge: Krypton Gateway
- Role: The Delivery Agent. Runs directly inside your application environment (Kubernetes/VPC).
- Business Value: Provides "Hyperscale" performance by handling high-volume requests locally, only contacting the regional core for security validation.
The Pyramid of Trust: 4-Layer Key Hierarchy
To balance Sovereignty (Customer Control) with Scale (Cloud Speed), OpenKCM uses a layered "Envelope Encryption" model. This pyramid structure ensures that the customer retains ultimate authority without needing to approve every single database transaction.
The Cryptographic Hierarchy
The diagram below details the L1-L4 dependency tree and the Ownership Models (BYOK/HYOK).

The Layers Explained:
L1 Keys (The Sovereign Anchor):
- Owner: YOU (The Customer).
- Location: Your external KMS (AWS, Azure, GCP) or On-Premise HSM (Thales, Entrust).
- Function: This is the root of the pyramid. OpenKCM never sees this key; we only ask permission to use it. If you revoke this key in your own console, the entire pyramid collapses, creating a "Cryptographic Lockout."
L2 & L3 Keys (The Intermediaries):
- Owner: OpenKCM (Managed on your behalf).
- Location: Encrypted in the Regional Vault; active only in Secure Memory.
- Function: These layers facilitate multi-tenancy. They allow us to isolate "Tenant A" from "Tenant B" and "Payment Service" from "Audit Service." They are cryptographically derived from your L1.
L4 Keys (The Data Keys):
- Owner: The Application / Gateway.
- Location: Stored alongside your data (Database/Object Storage).
- Function: These are the disposable, high-speed keys that encrypt actual files and records. They are generated locally for speed but are useless without the L3 key to unlock them.
Supported Ownership Models:
- BYOK (Bring Your Own Key): Link an L1 from AWS/Azure/GCP.
- HYOK (Hold Your Own Key): Keep the L1 in an on-premise HSM for maximum regulatory shielding.
Operational Mechanics: The Chain of Custody
How do we ensure that a key is never exposed? The flow of trust relies on Recursive Unsealing. A lower-level key can only be decrypted if the level above it is active and authorized.
The Unsealing Flow
The diagram below visualizes the technical flow of "Wrapping" and "Unwrapping" as data moves from the central store to the edge service.

The Trust Workflow:
- The Handshake (Top-Down): When a region boots up, the Krypton Core contacts the CMK to locate the customer's L1. It then authenticates with the external provider (e.g., AWS KMS) to unseal the L2 Tenant Key.
- The Derivation (Internal): Once the L2 is in memory, the Core uses it to unlock the specific L3 Service Keys needed for that session.
- The Transaction (Bottom-Up):
- The Client App (Service) requests an operation via the Krypton Gateway.
- The Gateway generates an L4 Key locally.
- The Gateway sends the L4 key to the Core to be "Wrapped" (Encrypted) by the L3.
- Result: The application gets a secured key to write data, but the "Master Key" (L3) never left the secure Core.
Summary of Business Benefits
By adopting this architecture, organizations achieve three critical goals:
- Risk Reduction: Compromising the "Edge" (Gateway) does not compromise the "Root" (L1/L2). The blast radius is contained.
- Regulatory Compliance: The strict L1-L4 hierarchy provides a clear, auditable chain of custody that satisfies GDPR, HIPAA, and Sovereignty requirements.
- Operational Agility: Developers get a standard API (KMIP) that works everywhere, while Security teams retain a global "Kill Switch" to protect the enterprise.